- 以“無碰撞未來”為愿景,TI 推出毫米波雷達傳感器
- 來源:賽斯維傳感器網 發表于 2022/1/28
新的 77-GHz 雷達 SoC 系列只是 TI 面向 ADAS 的組件組合的最新成員。
根據 IHS Markit的數據,盡管汽車芯片短缺對新車生產產生了影響,但預計該行業在 2022 年將開發 1550 萬輛。由于電氣化程度的提高、傳感器的不斷增加以及車載數據的增多,如今的汽車即使在 10 年前也幾乎無法辨認。
這一變化的背后是半導體公司在電路層面大力推動的一系列硬件。今天,德州儀器 (TI) 的目標是通過發布其新的雷達傳感器 SoC 來推進高級駕駛輔助系統 (ADAS)。

高級駕駛員輔助系統的示例框圖。圖片由安富利提供
All About Circuits 有幸與 TI 雷達傳感器業務部門經理 Yariv Raveh 進行了交談,親身了解了這款新設備。
汽車設計中的傳感器堆疊
ADAS 不再是為豪華車保留的功能。當今的 ADAS 系統針對 2 級和更高級別的自主性,出現在大多數商用車中,并由許多不同的傳感器組成。然而,最先進的自動駕駛汽車結合了雷達、激光雷達和攝像頭——每一種都提供不同的范圍、視野和分辨率。這提供了車輛周圍更全面的視野覆蓋。
TI 指出,為了跟上 ADAS 的進步,原始設備制造商正在增加每輛車的傳感器數量——現代車輛中的傳感器數量超過 70 個。

今天的 ADAS 系統由許多不同的傳感器組成,用于不同的范圍和視場。圖片由德州儀器提供
在汽車中安裝這么多傳感器會帶來大量的設計挑戰。這些挑戰之一是處理在整個車輛中創建和通信的大量數據。另一個挑戰是面積和重量:原始設備制造商將所有這些傳感器放在空間受限的車輛中的什么位置?
“我們發現房地產正在成為 OEM 的真正痛苦,”Raveh 解釋道。“他們現在正在處理諸如在不危及其他功能或沒有太多復雜性的情況下確定傳感器的位置等問題。”
TI 推出全新毫米波雷達傳感器
為了解決這些傳感器的復雜性,德州儀器 (TI) 宣布推出AWR2944,這是該公司用于角落和遠程雷達的第二代高性能汽車 SoC。
“傳統的汽車雷達傳感器基于離散的雷達子系統,主要由雷達本身和處理單元組成,”Raveh 序言。但是,對于這個新的 77-GHz 雷達 SoC 系列,TI 將這兩個子系統集成到一個芯片上。
與傳統傳感器相比,AWR2944 的尺寸減小了 30% — 節省了 BOM、面積和重量;毫米波雷達傳感器大約有硬幣大小。

AWR2944 的框圖。圖片由德州儀器提供
除此之外,AWR2944 比其前身 AWR2243 取得了顯著的性能改進。
Raveh 指出:“借助 AWR2944,我們為設備增加了一個發射器、一個改進的無線電子系統和更先進的計算資源。” 此外,第二代 SoC 正在引入對以太網通信的支持——隨著車載數據量和流量的增加,這一功能變得越來越重要。
總而言之,一些重要的硬件產品包括 4 個 Rx 和 Tx 通道、一個雷達預處理硬件加速器塊、4 MB 片上存儲器以及一個內置校準和監控引擎。由于這些改進,TI 表示與市場上的其他解決方案相比,AWR2944 的雷達分辨率提高了 33%,雷達范圍增加了 40%。雷達范圍的增加歸功于基于多普勒分多址 (DDMA) 的信號處理,這提高了 SoC 從更遠的地方檢測迎面而來的車輛的能力。

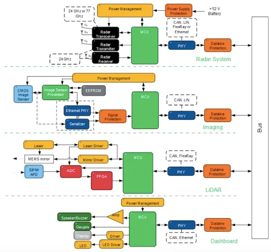
ADAS數據通信系統。圖片由德州儀器提供
這些分辨率的改進使芯片不僅可以檢測障礙物,還可以注意到行人和其他汽車之間的差異。
更高的集成度使 ADAS 更加復雜
對于車載傳感器,更多并不總是意味著更好。事實上,汽車中更多車載傳感器的趨勢可能是以增加面積、降低性能和提高成本為代價的。借助新的 AWR2944,德州儀器 (TI) 希望通過以合理的價格提供更集成的解決方案,幫助 OEM 和一級供應商避免傳感器權衡。
TI 相信其高度集成的解決方案可以幫助駕駛員更快地檢測物體、密切關注盲點,并安全地切換車道和轉彎以減少事故。其“傳感器融合”技術與集成 DSP 相結合,允許毫米波雷達傳感器運行 ML 算法以進行片上對象分類。
TI 的 AWR2944 雷達傳感器是更廣泛的 ADAS 產品組合的一部分,其中包括用于雷達單片微波處理器的 AI 處理器、PMIC 和多軌 PMIC。
- 如果本文收錄的圖片文字侵犯了您的權益,請及時與我們聯系,我們將在24內核實刪除,謝謝!















